Sites.tela-botanica.org
Applications.annuaire
Applications.bazar
Applications.dictionnaire
Applications.framework
Applications.galerie
Applications.gtt
Applications.papyrus
Applications.projet
Applications.referentiel
Applications.reseau
Applications.wikini
eFlore/Applications.bibliobota
eFlore/Applications.cel
eFlore/Applications.cel-consultation
eFlore/Applications.coel
eFlore/Applications.coel-consultation
eFlore/Applications.del
eFlore/Applications.eflore-consultation
eFlore/Applications.moissonnage
eFlore/Archives.cel-v1
eFlore/Archives.cel-v2
eFlore/Archives.chorologie
eFlore/Archives.eflore-consultation-v1
eFlore/Archives.eflore-consultation-v2
eFlore/Archives.eflore-xul
eFlore/Archives.herbiers
eFlore/Projets.communes
eFlore/Projets.eflore-projets
Sites.gentiana.org
Sites.obs-saisons.fr
Sites.outils-naturalistes.fr
BlueGrey
calm
Elegant
Català-Valencià – Catalan
中文 – Chinese (Simplified)
中文 – Chinese (Traditional)
Česky – Czech
Dansk – Danish
Nederlands – Dutch
English – English
Suomi – Finnish
Français – French
Deutsch – German
עברית – Hebrew
हिंदी – Hindi
Magyar – Hungarian
Bahasa Indonesia – Indonesian
Italiano – Italian
日本語 – Japanese
한국어 – Korean
Македонски – Macedonian
मराठी – Marathi
Norsk – Norwegian
Polski – Polish
Português – Portuguese
Português – Portuguese (Brazil)
Русский – Russian
Slovenčina – Slovak
Slovenščina – Slovenian
Español – Spanish
Svenska – Swedish
Türkçe – Turkish
Українська – Ukrainian
Oëzbekcha – Uzbek
Subversion Repositories
Sites.tela-botanica.org
(root)
/
/
branches
/
v4.0
/
wikini
/
eflore
/
bibliotheque
/
doc
/
modele_v1.1
/
images
/
modules
/
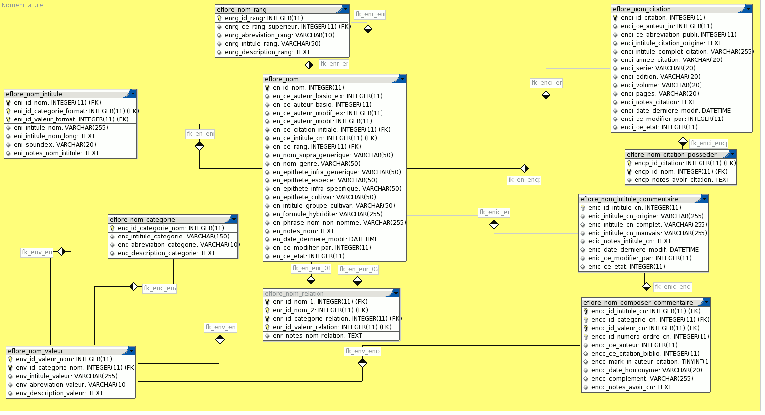
Nomenclature.png
– Rev 610
Rev
Show changed files
|
Details
|
Compare with Previous
|
Blame
|
RSS feed
Filtering Options
From rev
To rev
Max revs
Search history for
Show All
Rev
Age
Author
Path
Log message
Diff
610
5661 d 19 h
gduche
/branches/
Changement de nom
609
5661 d 19 h
gduche
/branches/
Branche livraison V4.0
428
6516 d 22 h
jpm
/trunk/wikini/eflore/
Documents du wikini eFlore.